















































18 Hours
12
1
$940.00

Note: KSL, its service providers, and the seller receive data from this message. See our Privacy Notice and TOU for details.
Venmo
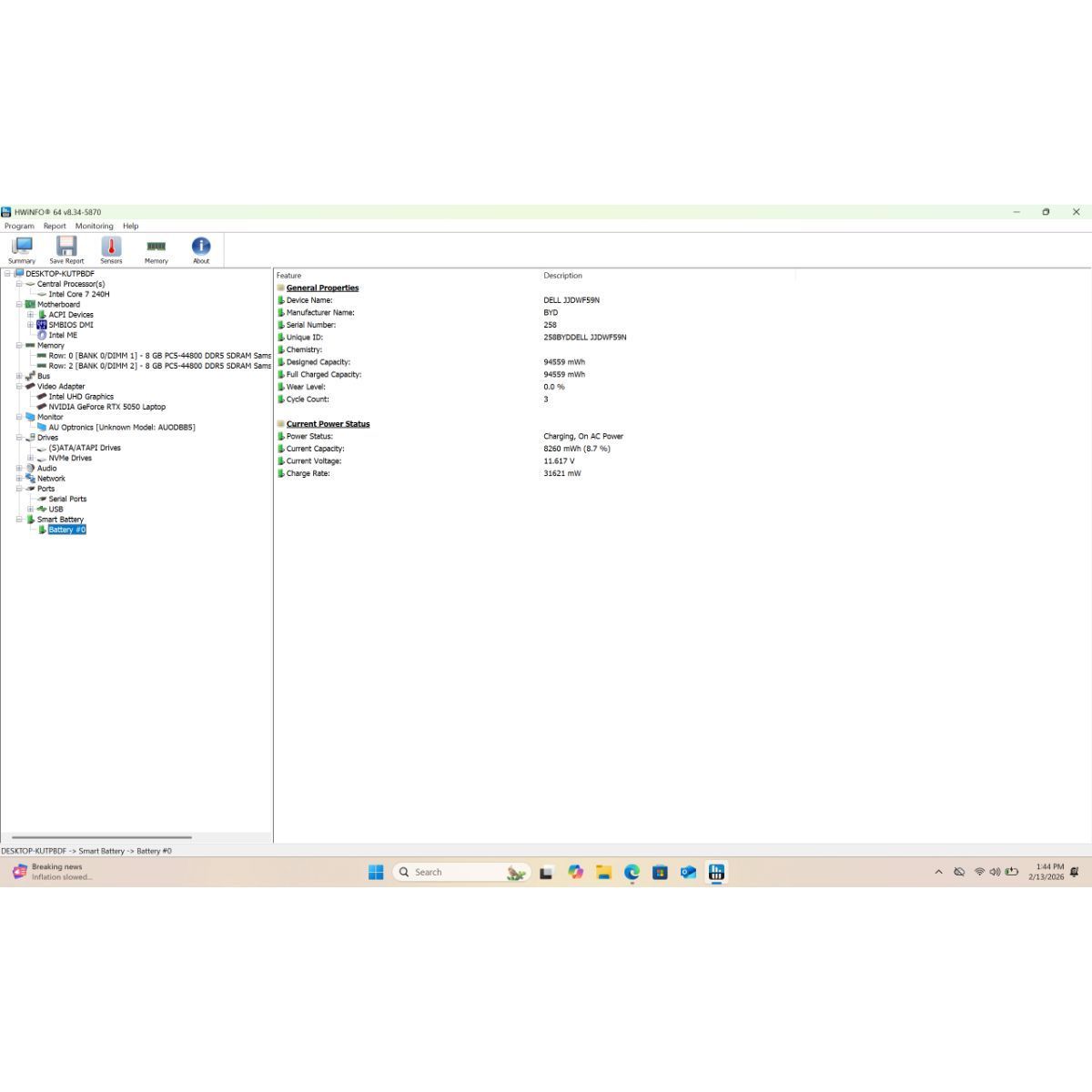
ZelleID#25592- Cycle count at just 3. This product is in "Excellent condition"
The Alienware 16 Aurora AC16250 is a high-performance 16" FHD gaming laptop engineered for serious gamers and demanding users. Powered by the Intel Core 7 240H processor, this system delivers strong multitasking capability and responsive performance for gaming, streaming, and content creation.
Equipped with the NVIDIA GeForce RTX 5050 Laptop GPU, it provides advanced ray tracing support and smooth frame rates in modern AAA titles. The combination of 16GB RAM and a fast 1TB SSD ensures quick boot times, seamless gameplay, and ample storage for large game libraries and creative projects.
The 16" Full HD display offers immersive visuals with sharp clarity, making it ideal for both competitive gaming and entertainment. Running Windows 11 Home, this laptop is fully optimized for modern software and gaming platforms. Built with Alienware’s signature premium design, it balances power, cooling efficiency, and durability for long-term performance.
**Specifications:**Processor: Intel Core 7 240H Memory: 16GB RAM Storage: 1TB SSD Graphics: NVIDIA GeForce RTX 5050 Laptop GPU Integrated Graphics: Intel UHD Graphics Display: 16" Full HD Operating System: Windows 11 Home
TamDoUS.com - "Providing quality consumer electronics at affordable prices."
To check quality and product availability. Please make an appointment and notify us 15 minutes before your arrival.
Firm Price, First come first serve. (Only hold the goods when you place a deposit)
We sincerely apologize if these rules make you uncomfortable
Warranty and return within 30 days
Payment : Cash, Zelle, Venmo.
Check out and pickup at my office
Address : 5500 S Redwood Rd, Salt Lake City, UT 84123
Phone : 385 715 6888
Email : contact@tamdo.us
Website: TamDoUS.com & TamDo.US
KSL Classifieds makes it easy to buy and sell with peace of mind. Check our safety tips and quickly report anything that doesn’t look right to keep your experience smooth and secure.
18 Hours
12
1
$940.00

Note: KSL, its service providers, and the seller receive data from this message. See our Privacy Notice and TOU for details.
KSL Classifieds makes it easy to buy and sell with peace of mind. Check our safety tips and quickly report anything that doesn’t look right to keep your experience smooth and secure.
















































Venmo
ZelleID#25592- Cycle count at just 3. This product is in "Excellent condition"
The Alienware 16 Aurora AC16250 is a high-performance 16" FHD gaming laptop engineered for serious gamers and demanding users. Powered by the Intel Core 7 240H processor, this system delivers strong multitasking capability and responsive performance for gaming, streaming, and content creation.
Equipped with the NVIDIA GeForce RTX 5050 Laptop GPU, it provides advanced ray tracing support and smooth frame rates in modern AAA titles. The combination of 16GB RAM and a fast 1TB SSD ensures quick boot times, seamless gameplay, and ample storage for large game libraries and creative projects.
The 16" Full HD display offers immersive visuals with sharp clarity, making it ideal for both competitive gaming and entertainment. Running Windows 11 Home, this laptop is fully optimized for modern software and gaming platforms. Built with Alienware’s signature premium design, it balances power, cooling efficiency, and durability for long-term performance.
**Specifications:**Processor: Intel Core 7 240H Memory: 16GB RAM Storage: 1TB SSD Graphics: NVIDIA GeForce RTX 5050 Laptop GPU Integrated Graphics: Intel UHD Graphics Display: 16" Full HD Operating System: Windows 11 Home
TamDoUS.com - "Providing quality consumer electronics at affordable prices."
To check quality and product availability. Please make an appointment and notify us 15 minutes before your arrival.
Firm Price, First come first serve. (Only hold the goods when you place a deposit)
We sincerely apologize if these rules make you uncomfortable
Warranty and return within 30 days
Payment : Cash, Zelle, Venmo.
Check out and pickup at my office
Address : 5500 S Redwood Rd, Salt Lake City, UT 84123
Phone : 385 715 6888
Email : contact@tamdo.us
Website: TamDoUS.com & TamDo.US